Yii
About
Yii - ΡΡΠΎ Π²ΡΡΠΎΠΊΠΎΠΏΡΠΎΠΈΠ·Π²ΠΎΠ΄ΠΈΡΠ΅Π»ΡΠ½ΡΠΉ ΠΊΠΎΠΌΠΏΠΎΠ½Π΅Π½ΡΠ½ΡΠΉ PHP ΡΡΠ΅ΠΉΠΌΠ²ΠΎΡΠΊ, ΠΏΡΠ΅Π΄Π½Π°Π·Π½Π°ΡΠ΅Π½Π½ΡΠΉ Π΄Π»Ρ Π±ΡΡΡΡΠΎΠΉ ΡΠ°Π·ΡΠ°Π±ΠΎΡΠΊΠΈ ΡΠΎΠ²ΡΠ΅ΠΌΠ΅Π½Π½ΡΡ Π²Π΅Π±-ΠΏΡΠΈΠ»ΠΎΠΆΠ΅Π½ΠΈΠΉ. Π‘Π»ΠΎΠ²ΠΎ Yii (ΠΏΡΠΎΠΈΠ·Π½ΠΎΡΠΈΡΡΡ ΠΊΠ°ΠΊ ΠΠΈ [ji:]) Π² ΠΊΠΈΡΠ°ΠΉΡΠΊΠΎΠΌ ΡΠ·ΡΠΊΠ΅ ΠΎΠ·Π½Π°ΡΠ°Π΅Ρ Β«ΠΏΡΠΎΡΡΠΎΠΉ ΠΈ ΡΠ²ΠΎΠ»ΡΡΠΈΠΎΠ½ΠΈΡΡΡΡΠΈΠΉΒ». Π’Π°ΠΊΠΆΠ΅ Yii ΠΌΠΎΠΆΠ΅Ρ ΡΠ°ΡΡΠΈΡΡΠΎΠ²ΡΠ²Π°ΡΡΡΡ ΠΊΠ°ΠΊ Π°ΠΊΡΠΎΠ½ΠΈΠΌ Yes It Is!
ΠΠΎΡΠ»Π΅ ΡΡΡΠ°Π½ΠΎΠ²ΠΊΠΈ Yii Π±Π°Π·ΠΎΠ²ΠΎΠ΅ ΠΏΡΠΈΠ»ΠΎΠΆΠ΅Π½ΠΈΠ΅ Π±ΡΠ΄Π΅Ρ Π΄ΠΎΡΡΡΠΏΠ½ΠΎ Π»ΠΈΠ±ΠΎ ΠΏΠΎ URL http://hostname/basic/web/index.php, Π»ΠΈΠ±ΠΎ ΠΏΠΎ http://hostname/index.php, Π² Π·Π°Π²ΠΈΡΠΈΠΌΠΎΡΡΠΈ ΠΎΡ Π½Π°ΡΡΡΠΎΠ΅ΠΊ Web ΡΠ΅ΡΠ²Π΅ΡΠ°. ΠΠ°Π½Π½ΡΠΉ ΡΠ°Π·Π΄Π΅Π» - ΠΎΠ±ΡΠ΅Π΅ Π²Π²Π΅Π΄Π΅Π½ΠΈΠ΅ Π² ΠΎΡΠ³Π°Π½ΠΈΠ·Π°ΡΠΈΡ ΠΊΠΎΠ΄Π°, Π²ΡΡΡΠΎΠ΅Π½Π½ΡΠΉ ΡΡΠ½ΠΊΡΠΈΠΎΠ½Π°Π» ΠΈ ΠΎΠ±ΡΠ°Π±ΠΎΡΠΊΡ ΠΎΠ±ΡΠ°ΡΠ΅Π½ΠΈΠΉ ΠΏΡΠΈΠ»ΠΎΠΆΠ΅Π½ΠΈΠ΅ΠΌ Yii.
Yii Security Best Practice
https://www.yiiframework.com/doc/guide/2.0/en/security-best-practices
Example App
https://github.com/yii2-starter-kit/yii2-starter-kit
Π‘ΡΡΡΠΊΡΡΡΠ° ΠΏΡΠΎΠ΅ΠΊΡΠ°
ΠΡΡΠΎΡΠ½ΠΈΠΊ ΠΠΈΠΆΠ΅ ΠΏΡΠΈΠ²Π΅Π΄Π΅Π½ ΡΠΏΠΈΡΠΎΠΊ ΠΎΡΠ½ΠΎΠ²Π½ΡΡ Π΄ΠΈΡΠ΅ΠΊΡΠΎΡΠΈΠΉ ΠΈ ΡΠ°ΠΉΠ»ΠΎΠ² Π²Π°ΡΠ΅Π³ΠΎ ΠΏΡΠΈΠ»ΠΎΠΆΠ΅Π½ΠΈΡ (ΡΡΠΈΡΠ°Π΅ΠΌ, ΡΡΠΎ ΠΏΡΠΈΠ»ΠΎΠΆΠ΅Π½ΠΈΠ΅ ΡΡΡΠ°Π½ΠΎΠ²Π»Π΅Π½ΠΎ Π² Π΄ΠΈΡΠ΅ΠΊΡΠΎΡΠΈΡ basic):
basic/                  ΠΊΠΎΡΠ½Π΅Π²ΠΎΠΉ ΠΊΠ°ΡΠ°Π»ΠΎΠ³ ΠΏΡΠΈΠ»ΠΎΠΆΠ΅Π½ΠΈΡ
    composer.json       ΠΈΡΠΏΠΎΠ»ΡΠ·ΡΠ΅ΡΡΡ Composer'ΠΎΠΌ, ΡΠΎΠ΄Π΅ΡΠΆΠΈΡ ΠΎΠΏΠΈΡΠ°Π½ΠΈΠ΅ ΠΏΡΠΈΠ»ΠΎΠΆΠ΅Π½ΠΈΡ
    config/             ΠΊΠΎΠ½ΡΠΈΠ³ΡΡΠ°ΡΠΈΠΎΠ½Π½ΡΠ΅ ΡΠ°ΠΉΠ»Ρ
        console.php     ΠΊΠΎΠ½ΡΠΈΠ³ΡΡΠ°ΡΠΈΡ ΠΊΠΎΠ½ΡΠΎΠ»ΡΠ½ΠΎΠ³ΠΎ ΠΏΡΠΈΠ»ΠΎΠΆΠ΅Π½ΠΈΡ
        web.php         ΠΊΠΎΠ½ΡΠΈΠ³ΡΡΠ°ΡΠΈΡ Web ΠΏΡΠΈΠ»ΠΎΠΆΠ΅Π½ΠΈΡ
    commands/           ΡΠΎΠ΄Π΅ΡΠΆΠΈΡ ΠΊΠ»Π°ΡΡΡ ΠΊΠΎΠ½ΡΠΎΠ»ΡΠ½ΡΡ
 ΠΊΠΎΠΌΠ°Π½Π΄
    controllers/        ΠΊΠΎΠ½ΡΡΠΎΠ»Π»Π΅ΡΡ
    models/             ΠΌΠΎΠ΄Π΅Π»ΠΈ
    runtime/            ΡΠ°ΠΉΠ»Ρ, ΠΊΠΎΡΠΎΡΡΠ΅ Π³Π΅Π½Π΅ΡΠΈΡΡΠ΅Ρ Yii Π²ΠΎ Π²ΡΠ΅ΠΌΡ Π²ΡΠΏΠΎΠ»Π½Π΅Π½ΠΈΡ ΠΏΡΠΈΠ»ΠΎΠΆΠ΅Π½ΠΈΡ (Π»ΠΎΠ³ΠΈ, ΠΊΡΡ ΠΈ Ρ.ΠΏ.)
    vendor/             ΡΠΎΠ΄Π΅ΡΠΆΠΈΡ ΠΏΠ°ΠΊΠ΅ΡΡ Composer'Π° ΠΈ, ΡΠΎΠ±ΡΡΠ²Π΅Π½Π½ΠΎ, ΡΠ°ΠΌ ΡΡΠ΅ΠΉΠΌΠ²ΠΎΡΠΊ Yii
    views/              Π²ΠΈΠ΄Ρ ΠΏΡΠΈΠ»ΠΎΠΆΠ΅Π½ΠΈΡ
    web/                ΠΊΠΎΡΠ½Π΅Π²Π°Ρ Π΄ΠΈΡΠ΅ΠΊΡΠΎΡΠΈΡ Web ΠΏΡΠΈΠ»ΠΎΠΆΠ΅Π½ΠΈΡ. Π‘ΠΎΠ΄Π΅ΡΠΆΠΈΡ ΡΠ°ΠΉΠ»Ρ, Π΄ΠΎΡΡΡΠΏΠ½ΡΠ΅ ΡΠ΅ΡΠ΅Π· Web
        assets/         ΡΠΊΡΠΈΠΏΡΡ, ΠΈΡΠΏΠΎΠ»ΡΠ·ΡΠ΅ΠΌΡΠ΅ ΠΏΡΠΈΠ»ΠΎΠΆΠ΅Π½ΠΈΠ΅ΠΌ (js, css)
        index.php       ΡΠΎΡΠΊΠ° Π²Ρ
ΠΎΠ΄Π° Π² ΠΏΡΠΈΠ»ΠΎΠΆΠ΅Π½ΠΈΠ΅ Yii. Π‘ Π½Π΅Π³ΠΎ Π½Π°ΡΠΈΠ½Π°Π΅ΡΡΡ Π²ΡΠΏΠΎΠ»Π½Π΅Π½ΠΈΠ΅ ΠΏΡΠΈΠ»ΠΎΠΆΠ΅Π½ΠΈΡ
    yii                 ΡΠΊΡΠΈΠΏΡ Π²ΡΠΏΠΎΠ»Π½Π΅Π½ΠΈΡ ΠΊΠΎΠ½ΡΠΎΠ»ΡΠ½ΠΎΠ³ΠΎ ΠΏΡΠΈΠ»ΠΎΠΆΠ΅Π½ΠΈΡ YiiΠΠ½ΡΡΡΠ΅Π½Π½Π΅Π΅ ΡΡΡΡΠΎΠΉΡΡΠ²ΠΎ ΠΏΡΠΈΠ»ΠΎΠΆΠ΅Π½ΠΈΡ
 
 
Π ΡΠ΅Π»ΠΎΠΌ, ΠΏΡΠΈΠ»ΠΎΠΆΠ΅Π½ΠΈΠ΅ Yii ΠΌΠΎΠΆΠ½ΠΎ ΡΠ°Π·Π΄Π΅Π»ΠΈΡΡ Π½Π° Π΄Π²Π΅ ΠΊΠ°ΡΠ΅Π³ΠΎΡΠΈΠΈ ΡΠ°ΠΉΠ»ΠΎΠ²: ΡΠ°ΡΠΏΠΎΠ»ΠΎΠΆΠ΅Π½Π½ΡΠ΅ Π² basic/web ΠΈ ΡΠ°ΡΠΏΠΎΠ»ΠΎΠΆΠ΅Π½Π½ΡΠ΅ Π² Π΄ΡΡΠ³ΠΈΡ Π΄ΠΈΡΠ΅ΠΊΡΠΎΡΠΈΡΡ . ΠΠ΅ΡΠ²Π°Ρ ΠΊΠ°ΡΠ΅Π³ΠΎΡΠΈΡ Π΄ΠΎΡΡΡΠΏΠ½Π° ΡΠ΅ΡΠ΅Π· Web (Π½Π°ΠΏΡΠΈΠΌΠ΅Ρ, Π±ΡΠ°ΡΠ·Π΅ΡΠΎΠΌ), Π²ΡΠΎΡΠ°Ρ Π½Π΅ Π΄ΠΎΡΡΡΠΏΠ½Π° ΠΈΠ·Π²Π½Π΅ ΠΈ Π½Π΅ Π΄ΠΎΠ»ΠΆΠ½Π° Π±ΡΡΡ Π΄ΠΎΡΡΡΠΏΠ½ΠΎΠΉ Ρ.ΠΊ. ΡΠΎΠ΄Π΅ΡΠΆΠΈΡ ΡΠ»ΡΠΆΠ΅Π±Π½ΡΡ ΠΈΠ½ΡΠΎΡΠΌΠ°ΡΠΈΡ.
Π Yii ΡΠ΅Π°Π»ΠΈΠ·ΠΎΠ²Π°Π½ Π°ΡΡ ΠΈΡΠ΅ΠΊΡΡΡΠ½ΡΠΉ ΠΏΠ°ΡΡΠ΅ΡΠ½ MVC, ΠΊΠΎΡΠΎΡΠ°Ρ ΡΠΎΠΎΡΠ²Π΅ΡΡΡΠ²ΡΠ΅Ρ ΡΡΡΡΠΊΡΡΡΠ΅ Π΄ΠΈΡΠ΅ΠΊΡΠΎΡΠΈΠΉ ΠΏΡΠΈΠ»ΠΎΠΆΠ΅Π½ΠΈΡ. Π Π΄ΠΈΡΠ΅ΠΊΡΠΎΡΠΈΠΈ models Π½Π°Ρ ΠΎΠ΄ΡΡΡΡ ΠΠΎΠ΄Π΅Π»ΠΈ, Π² views ΡΠ°ΡΠΏΠΎΠ»ΠΎΠΆΠ΅Π½Ρ ΠΠΈΠ΄Ρ, Π° Π² ΠΊΠ°ΡΠ°Π»ΠΎΠ³Π΅ controllers Π²ΡΠ΅ ΠΠΎΠ½ΡΡΠΎΠ»Π»Π΅ΡΡ ΠΏΡΠΈΠ»ΠΎΠΆΠ΅Π½ΠΈΡ.
Π ΠΊΠ°ΠΆΠ΄ΠΎΠΌ ΠΏΡΠΈΠ»ΠΎΠΆΠ΅Π½ΠΈΠΈ Yii Π΅ΡΡΡ ΡΠΎΡΠΊΠ° Π²Ρ
ΠΎΠ΄Π° Π² ΠΏΡΠΈΠ»ΠΎΠΆΠ΅Π½ΠΈΠ΅, web/index.php ΡΡΠΎ Π΅Π΄ΠΈΠ½ΡΡΠ²Π΅Π½Π½ΡΠΉ PHP-ΡΠΊΡΠΈΠΏΡ Π΄ΠΎΡΡΡΠΏΠ½ΡΠΉ Π΄Π»Ρ Π²ΡΠΏΠΎΠ»Π½Π΅Π½ΠΈΡ ΠΈΠ· Web. ΠΠ½ ΠΏΡΠΈΠ½ΠΈΠΌΠ°Π΅Ρ Π²Ρ
ΠΎΠ΄ΡΡΠΈΠΉ Π·Π°ΠΏΡΠΎΡ ΠΈ ΡΠΎΠ·Π΄Π°Π΅Ρ ΡΠΊΠ·Π΅ΠΌΠΏΠ»ΡΡ ΠΏΡΠΈΠ»ΠΎΠΆΠ΅Π½ΠΈΡ. ΠΡΠΈΠ»ΠΎΠΆΠ΅Π½ΠΈΠ΅ ΠΎΠ±ΡΠ°Π±Π°ΡΡΠ²Π°Π΅Ρ Π²Ρ
ΠΎΠ΄ΡΡΠΈΠ΅ Π·Π°ΠΏΡΠΎΡΡ ΠΏΡΠΈ ΠΏΠΎΠΌΠΎΡΠΈ ΠΊΠΎΠΌΠΏΠΎΠ½Π΅Π½ΡΠΎΠ² ΠΈ ΠΎΡΠΏΡΠ°Π²Π»ΡΠ΅Ρ Π·Π°ΠΏΡΠΎΡ ΠΊΠΎΠ½ΡΡΠΎΠ»Π»Π΅ΡΡ. ΠΠΈΠ΄ΠΆΠ΅ΡΡ ΠΈΡΠΏΠΎΠ»ΡΠ·ΡΡΡΡΡ Π² ΠΠΈΠ΄Π°Ρ
 Π΄Π»Ρ ΠΏΠΎΡΡΡΠΎΠ΅Π½ΠΈΡ Π΄ΠΈΠ½Π°ΠΌΠΈΡΠ΅ΡΠΊΠΈΡ
 ΠΈΠ½ΡΠ΅ΡΡΠ΅ΠΉΡΠΎΠ² ΡΠ°ΠΉΡΠ°.
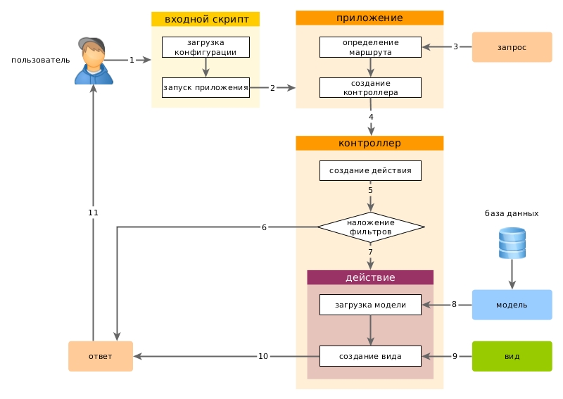
ΠΠΈΠ·Π½Π΅Π½Π½ΡΠΉ ΡΠΈΠΊΠ» ΠΏΠΎΠ»ΡΠ·ΠΎΠ²Π°ΡΠ΅Π»ΡΡΠΊΠΎΠ³ΠΎ Π·Π°ΠΏΡΠΎΡΠ°
 
 
1 ΠΠΎΠ»ΡΠ·ΠΎΠ²Π°ΡΠ΅Π»Ρ ΠΎΠ±ΡΠ°ΡΠ°Π΅ΡΡΡ ΠΊ ΡΠΎΡΠΊΠ΅ Π²Ρ ΠΎΠ΄Π° web/index.php. 2 Π‘ΠΊΡΠΈΠΏΡ Π·Π°Π³ΡΡΠΆΠ°Π΅Ρ ΠΊΠΎΠ½ΡΠΈΠ³ΡΡΠ°ΡΠΈΡ configuration ΠΈ ΡΠΎΠ·Π΄Π°Π΅Ρ ΡΠΊΠ·Π΅ΠΌΠΏΠ»ΡΡ ΠΏΡΠΈΠ»ΠΎΠΆΠ΅Π½ΠΈΡ Π΄Π»Ρ Π΄Π°Π»ΡΠ½Π΅ΠΉΡΠ΅ΠΉ ΠΎΠ±ΡΠ°Π±ΠΎΡΠΊΠΈ Π·Π°ΠΏΡΠΎΡΠ°. 3 ΠΡΠΈΠ»ΠΎΠΆΠ΅Π½ΠΈΠ΅ ΠΎΠΏΡΠ΅Π΄Π΅Π»ΡΠ΅Ρ ΠΌΠ°ΡΡΡΡΡ Π·Π°ΠΏΡΠΎΡΠ° ΠΏΡΠΈ ΠΏΠΎΠΌΠΎΡΠΈ ΠΊΠΎΠΌΠΏΠΎΠ½Π΅Π½ΡΠ° ΠΏΡΠΈΠ»ΠΎΠΆΠ΅Π½ΠΈΡ Π·Π°ΠΏΡΠΎΡ. 4 ΠΡΠΈΠ»ΠΎΠΆΠ΅Π½ΠΈΠ΅ ΡΠΎΠ·Π΄Π°Π΅Ρ ΡΠΊΠ·Π΅ΠΌΠΏΠ»ΡΡ ΠΊΠΎΠ½ΡΡΠΎΠ»Π»Π΅ΡΠ° Π΄Π»Ρ Π²ΡΠΏΠΎΠ»Π½Π΅Π½ΠΈΡ Π·Π°ΠΏΡΠΎΡΠ°. 5 ΠΠΎΠ½ΡΡΠΎΠ»Π»Π΅Ρ, Π² ΡΠ²ΠΎΡ ΠΎΡΠ΅ΡΠ΅Π΄Ρ, ΡΠΎΠ·Π΄Π°Π΅Ρ Π΄Π΅ΠΉΡΡΠ²ΠΈΠ΅ ΠΈ Π½Π°ΠΊΠ»Π°Π΄ΡΠ²Π°Π΅Ρ Π½Π° Π½Π΅Π³ΠΎ ΡΠΈΠ»ΡΡΡΡ. 6 ΠΡΠ»ΠΈ Ρ ΠΎΡΡ Π±Ρ ΠΎΠ΄ΠΈΠ½ ΡΠΈΠ»ΡΡΡ Π΄Π°Π΅Ρ ΡΠ±ΠΎΠΉ, Π²ΡΠΏΠΎΠ»Π½Π΅Π½ΠΈΠ΅ ΠΏΡΠΈΠ»ΠΎΠΆΠ΅Π½ΠΈΡ ΠΎΡΡΠ°Π½Π°Π²Π»ΠΈΠ²Π°Π΅ΡΡΡ. 7 ΠΡΠ»ΠΈ Π²ΡΠ΅ ΡΠΈΠ»ΡΡΡΡ ΠΏΡΠΎΠΉΠ΄Π΅Π½Ρ - ΠΏΡΠΈΠ»ΠΎΠΆΠ΅Π½ΠΈΠ΅ Π²ΡΠΏΠΎΠ»Π½ΡΠ΅ΡΡΡ. 8 ΠΠ΅ΠΉΡΡΠ²ΠΈΠ΅ Π·Π°Π³ΡΡΠΆΠ°Π΅Ρ ΠΌΠΎΠ΄Π΅Π»Ρ Π΄Π°Π½Π½ΡΡ . ΠΠ΅ΡΠΎΡΡΠ½Π΅Π΅ Π²ΡΠ΅Π³ΠΎ ΠΈΠ· Π±Π°Π·Ρ Π΄Π°Π½Π½ΡΡ . 9 ΠΠ΅ΠΉΡΡΠ²ΠΈΠ΅ Π³Π΅Π½Π΅ΡΠΈΡΡΠ΅Ρ Π²ΠΈΠ΄, ΠΎΡΠΎΠ±ΡΠ°ΠΆΠ°Ρ Π² Π½Π΅ΠΌ Π΄Π°Π½Π½ΡΠ΅ (Π² Ρ.Ρ. ΠΈ ΠΏΠΎΠ»ΡΡΠ΅Π½Π½ΡΠ΅ ΠΈΠ· ΠΌΠΎΠ΄Π΅Π»ΠΈ). 10 Π‘Π³Π΅Π½Π΅ΡΠΈΡΠΎΠ²Π°Π½Π½ΡΠΉ Π²ΠΈΠ΄ ΠΏΡΠΈΠ»ΠΎΠΆΠ΅Π½ΠΈΡ ΠΏΠ΅ΡΠ΅Π΄Π°Π΅ΡΡΡ ΠΊΠ°ΠΊ ΠΊΠΎΠΌΠΏΠΎΠ½Π΅Π½Ρ ΠΎΡΠ²Π΅Ρ. 11 ΠΠΎΠΌΠΏΠΎΠ½Π΅Π½Ρ "ΠΎΡΠ²Π΅Ρ" ΠΎΡΠΏΡΠ°Π²Π»ΡΠ΅Ρ Π³ΠΎΡΠΎΠ²ΡΠΉ ΡΠ΅Π·ΡΠ»ΡΡΠ°Ρ ΡΠ°Π±ΠΎΡΡ ΠΏΡΠΈΠ»ΠΎΠΆΠ΅Π½ΠΈΡ Π±ΡΠ°ΡΠ·Π΅ΡΡ ΠΏΠΎΠ»ΡΠ·ΠΎΠ²Π°ΡΠ΅Π»Ρ.
Π‘ΠΎΡΡΠ°Π²Π½ΡΠ΅ ΡΠ°ΡΡΠΈ ΠΏΡΠΈΠ»ΠΎΠΆΠ΅Π½ΠΈΡ Π½Π° Yii
ΠΠΎΠ΄Π΅Π»ΠΈ
ΠΠΎΠ΄Π΅Π»ΠΈ ΡΠ²Π»ΡΡΡΡΡ ΡΠ°ΡΡΡΡ Π°ΡΡ ΠΈΡΠ΅ΠΊΡΡΡΡ MVC (ΠΠΎΠ΄Π΅Π»Ρ-ΠΠΈΠ΄-ΠΠΎΠ½ΡΡΠΎΠ»Π»Π΅Ρ). ΠΠ½ΠΈ ΠΏΡΠ΅Π΄ΡΡΠ°Π²Π»ΡΡΡ ΡΠΎΠ±ΠΎΠΉ ΠΎΠ±ΡΠ΅ΠΊΡΡ Π±ΠΈΠ·Π½Π΅Ρ Π΄Π°Π½Π½ΡΡ , ΠΏΡΠ°Π²ΠΈΠ» ΠΈ Π»ΠΎΠ³ΠΈΠΊΠΈ.
ΠΠΈΠ΄Ρ
ΠΠΈΠ΄Ρ - ΡΡΠΎ ΡΠ°ΡΡΡ MVC Π°ΡΡ ΠΈΡΠ΅ΠΊΡΡΡΡ, ΡΡΠΎ ΠΊΠΎΠ΄, ΠΊΠΎΡΠΎΡΡΠΉ ΠΎΡΠ²Π΅ΡΠ°Π΅Ρ Π·Π° ΠΏΡΠ΅Π΄ΡΡΠ°Π²Π»Π΅Π½ΠΈΠ΅ Π΄Π°Π½Π½ΡΡ ΠΊΠΎΠ½Π΅ΡΠ½ΡΠΌ ΠΏΠΎΠ»ΡΠ·ΠΎΠ²Π°ΡΠ΅Π»ΡΠΌ. Π Π²Π΅Π± ΠΏΡΠΈΠ»ΠΎΠΆΠ΅Π½ΠΈΡΡ Π²ΠΈΠ΄Ρ ΡΠΎΠ·Π΄Π°ΡΡΡΡ ΠΎΠ±ΡΡΠ½ΠΎ Π² Π²ΠΈΠ΄Π΅ Π²ΠΈΠ΄ΠΎΠ² - ΡΠ°Π±Π»ΠΎΠ½ΠΎΠ², ΠΊΠΎΡΠΎΡΡΠ΅ ΡΡΡΡ PHP ΡΠΊΡΠΈΠΏΡΡ, Π² ΠΎΡΠ½ΠΎΠ²Π½ΠΎΠΌ ΡΠΎΠ΄Π΅ΡΠΆΠ°ΡΠΈΠ΅ HTML ΠΊΠΎΠ΄ ΠΈ ΠΊΠΎΠ΄ PHP, ΠΎΡΠ²Π΅ΡΠ°ΡΡΠΈΠΉ Π·Π° ΠΏΡΠ΅Π΄ΡΡΠ°Π²Π»Π΅Π½ΠΈΠ΅ ΠΈ Π²Π½Π΅ΡΠ½ΠΈΠΉ Π²ΠΈΠ΄. ΠΠΈΠ΄Ρ ΡΠΏΡΠ°Π²Π»ΡΡΡΡΡ ΠΊΠΎΠΌΠΏΠΎΠ½Π΅Π½ΡΠΎΠΌ ΠΏΡΠΈΠ»ΠΎΠΆΠ΅Π½ΠΈΡ view, ΠΊΠΎΡΠΎΡΡΠΉ ΡΠΎΠ΄Π΅ΡΠΆΠΈΡ ΡΠ°ΡΡΠΎ ΠΈΡΠΏΠΎΠ»ΡΠ·ΡΠ΅ΠΌΡΠ΅ ΠΌΠ΅ΡΠΎΠ΄Ρ Π΄Π»Ρ ΡΠΏΠΎΡΡΠ΄ΠΎΡΠΈΠ²Π°Π½ΠΈΡ Π²ΠΈΠ΄ΠΎΠ² ΠΈ ΠΈΡ ΡΠ΅Π½Π΄Π΅ΡΠΈΠ½Π³Π°. ΠΠ»Ρ ΡΠΏΡΠΎΡΠ΅Π½ΠΈΡ, ΠΌΡ Π±ΡΠ΄Π΅ΠΌ Π½Π°Π·ΡΠ²Π°ΡΡ Π²ΠΈΠ΄Ρ - ΡΠ°Π±Π»ΠΎΠ½Ρ ΠΏΡΠΎΡΡΠΎ Π²ΠΈΠ΄Π°ΠΌΠΈ.
ΠΡΠΈ ΡΠΎΠ·Π΄Π°Π½ΠΈΠΈ Π²ΠΈΠ΄ΠΎΠ², ΠΊΠΎΡΠΎΡΡΠ΅ Π³Π΅Π½Π΅ΡΠΈΡΡΡΡ HTML ΡΡΡΠ°Π½ΠΈΡΡ, Π²Π°ΠΆΠ½ΠΎ ΠΊΠΎΠ΄ΠΈΡΠΎΠ²Π°ΡΡ ΠΈ/ΠΈΠ»ΠΈ ΡΠΈΠ»ΡΡΡΠΎΠ²Π°ΡΡ Π΄Π°Π½Π½ΡΠ΅, ΠΊΠΎΡΠΎΡΡΠ΅ ΠΏΡΠΈΡ ΠΎΠ΄ΡΡ ΠΎΡ ΠΏΠΎΠ»ΡΠ·ΠΎΠ²Π°ΡΠ΅Π»Π΅ΠΉ ΠΏΠ΅ΡΠ΅Π΄ ΡΠ΅ΠΌ ΠΊΠ°ΠΊ ΠΈΡ ΠΏΠΎΠΊΠ°Π·ΡΠ²Π°ΡΡ. Π ΠΏΡΠΎΡΠΈΠ²Π½ΠΎΠΌ ΡΠ»ΡΡΠ°Π΅ Π²Π°ΡΠ΅ ΠΏΡΠΈΠ»ΠΎΠΆΠ΅Π½ΠΈΠ΅ ΠΌΠΎΠΆΠ΅Ρ ΡΡΠ°ΡΡ ΠΆΠ΅ΡΡΠ²ΠΎΠΉ Π°ΡΠ°ΠΊΠΈ ΡΠΈΠΏΠ° ΠΌΠ΅ΠΆΡΠ°ΠΉΡΠΎΠ²ΡΠΉ ΡΠΊΡΠΈΠΏΡΠΈΠ½Π³
Π§ΡΠΎΠ±Ρ ΠΏΠΎΠΊΠ°Π·Π°ΡΡ ΠΎΠ±ΡΡΠ½ΡΠΉ ΡΠ΅ΠΊΡΡ, ΡΠ½Π°ΡΠ°Π»Π° ΠΊΠΎΠ΄ΠΈΡΡΠΉΡΠ΅ Π΅Π³ΠΎ Ρ ΠΏΠΎΠΌΠΎΡΡΡ yii\helpers\Html::encode(). Π ΠΏΡΠΈΠΌΠ΅ΡΠ΅ Π½ΠΈΠΆΠ΅ ΠΈΠΌΡ ΠΏΠΎΠ»ΡΠ·ΠΎΠ²Π°ΡΠ΅Π»Ρ ΠΊΠΎΠ΄ΠΈΡΡΠ΅ΡΡΡ ΠΏΠ΅ΡΠ΅Π΄ Π²ΡΠ²ΠΎΠ΄ΠΎΠΌ:
<?php
use yii\helpers\Html;
?>
<div class="username">
    <?= Html::encode($user->name) ?>
</div>Π§ΡΠΎΠ±Ρ ΠΏΠΎΠΊΠ°Π·Π°ΡΡ HTML ΡΠΎΠ΄Π΅ΡΠΆΠΈΠΌΠΎΠ΅, ΠΈΡΠΏΠΎΠ»ΡΠ·ΡΠΉΡΠ΅ yii\helpers\HtmlPurifier Π΄Π»Ρ ΡΠΎΠ³ΠΎ, ΡΡΠΎΠ±Ρ ΠΎΡΡΠΈΠ»ΡΡΡΠΎΠ²Π°ΡΡ ΠΏΠΎΡΠ΅Π½ΡΠΈΠ°Π»ΡΠ½ΠΎ ΠΎΠΏΠ°ΡΠ½ΠΎΠ΅ ΡΠΎΠ΄Π΅ΡΠΆΠΈΠΌΠΎΠ΅. Π ΠΏΡΠΈΠΌΠ΅ΡΠ΅ Π½ΠΈΠΆΠ΅ ΡΠΎΠ΄Π΅ΡΠΆΠΈΠΌΠΎΠ΅ ΠΏΠΎΡΡΠ° ΡΠΈΠ»ΡΡΡΡΠ΅ΡΡΡ ΠΏΠ΅ΡΠ΅Π΄ ΠΏΠΎΠΊΠ°Π·ΠΎΠΌ:
<?php
use yii\helpers\HtmlPurifier;
?>
<div class="post">
    <?= HtmlPurifier::process($post->text) ?>
</div>ΠΠΎΠ½ΡΡΠΎΠ»Π»Π΅ΡΡ
ΠΠΎΠ½ΡΡΠΎΠ»Π»Π΅ΡΡ ΡΠ²Π»ΡΡΡΡΡ ΡΠ°ΡΡΡΡ MVC Π°ΡΡ ΠΈΡΠ΅ΠΊΡΡΡΡ. ΠΡΠΎ ΠΎΠ±ΡΠ΅ΠΊΡΡ ΠΊΠ»Π°ΡΡΠΎΠ², ΡΠ½Π°ΡΠ»Π΅Π΄ΠΎΠ²Π°Π½Π½ΡΡ ΠΎΡ yii\base\Controller, ΠΎΡΠ²Π΅ΡΠ°ΡΡΠΈΠ΅ Π·Π° ΠΎΠ±ΡΠ°Π±ΠΎΡΠΊΡ Π·Π°ΠΏΡΠΎΡΠ° ΠΈ Π³Π΅Π½Π΅ΡΠΈΡΠΎΠ²Π°Π½ΠΈΠ΅ ΠΎΡΠ²Π΅ΡΠ°. Π ΡΡΡΠ½ΠΎΡΡΠΈ, ΠΏΠΎΡΠ»Π΅ ΠΎΠ±ΡΠ°Π±ΠΎΡΠΊΠΈ Π·Π°ΠΏΡΠΎΡΠ° ΠΏΡΠΈΠ»ΠΎΠΆΠ΅Π½ΠΈΡΠΌΠΈ, ΠΊΠΎΠ½ΡΡΠΎΠ»Π»Π΅ΡΡ ΠΏΡΠΎΠ°Π½Π°Π»ΠΈΠ·ΠΈΡΡΡΡ Π²Ρ ΠΎΠ΄Π½ΡΠ΅ Π΄Π°Π½Π½ΡΠ΅, ΠΏΠ΅ΡΠ΅Π΄Π°Π΄ΡΡ ΠΈΡ Π² ΠΌΠΎΠ΄Π΅Π»ΠΈ, Π²ΡΡΠ°Π²ΡΡ ΡΠ΅Π·ΡΠ»ΡΡΠ°ΡΡ ΠΌΠΎΠ΄Π΅Π»ΠΈ Π² ΠΏΡΠ΅Π΄ΡΡΠ°Π²Π»Π΅Π½ΠΈΡ, ΠΈ Π² ΠΊΠΎΠ½Π΅ΡΠ½ΠΎΠΌ ΠΈΡΠΎΠ³Π΅ ΡΠ³Π΅Π½Π΅ΡΠΈΡΡΡΡ ΠΈΡΡ ΠΎΠ΄ΡΡΠΈΠ΅ ΠΎΡΠ²Π΅ΡΡ. ΠΡΠΈΠΌΠ΅Ρ:
[
    'homeUrl'             => Yii::getAlias('@apiUrl'),
    'controllerNamespace' => 'api\controllers',
    'defaultRoute'        => 'site/index',
    'bootstrap'           => ['maintenance'],
    'modules'             => [
        'v1' => \api\modules\v1\Module::class
    ],
    'components'          => [
        'errorHandler' => [
            'errorAction' => 'site/error'
        ],
        'maintenance'  => [
            'class'   => Maintenance::class,
            'enabled' => function($app) {
                return env('APP_MAINTENANCE') === '1';
            }
        ],
        'request'      => [
            'enableCookieValidation' => false,
        ],
        'user'         => [
            'class'           => User::class,
            'identityClass'   => RefUser::class,
            'loginUrl'        => ['/user/sign-in/login'],
            'enableAutoLogin' => true,
            'as afterLogin'   => LoginTimestampBehavior::class
        ]
    ]
];ΡΠΎΠ³Π΄Π° Π² api/controllers/*.php Π±ΡΠ΄ΡΡ ΡΠ΅Π°Π»ΠΈΡΠΎΠ²Π°Π½Ρ ΠΌΠ΅ΡΠΎΠ΄Ρ actionIndex, actionError
ΠΡΠΈΠ»ΠΎΠΆΠ΅Π½ΠΈΡ
ΠΡΠΈΠ»ΠΎΠΆΠ΅Π½ΠΈΡ ΡΡΠΎ ΠΎΠ±ΡΠ΅ΠΊΡΡ, ΠΊΠΎΡΠΎΡΡΠ΅ ΡΠΏΡΠ°Π²Π»ΡΡΡ Π²ΡΠ΅ΠΉ ΡΡΡΡΠΊΡΡΡΠΎΠΉ ΠΈ ΠΆΠΈΠ·Π½Π΅Π½Π½ΡΠΌ ΡΠΈΠΊΠ»ΠΎΠΌ ΠΏΡΠΈΠΊΠ»Π°Π΄Π½ΠΎΠΉ ΡΠΈΡΡΠ΅ΠΌΡ Yii. ΠΠ°ΠΆΠ΄Π°Ρ ΠΏΡΠΈΠΊΠ»Π°Π΄Π½Π°Ρ ΡΠΈΡΡΠ΅ΠΌΠ° Yii Π²ΠΊΠ»ΡΡΠ°Π΅Ρ Π² ΡΠ΅Π±Ρ ΠΎΠ΄ΠΈΠ½ ΠΎΠ±ΡΠ΅ΠΊΡ ΠΏΡΠΈΠ»ΠΎΠΆΠ΅Π½ΠΈΡ, ΠΊΠΎΡΠΎΡΡΠΉ ΡΠΎΠ·Π΄Π°Π΅ΡΡΡ Π²ΠΎ Π²Ρ ΠΎΠ΄Π½ΠΎΠΌ ΡΠΊΡΠΈΠΏΡΠ΅ ΠΈ Π³Π»ΠΎΠ±Π°Π»ΡΠ½ΠΎ Π΄ΠΎΡΡΡΠΏΠ΅Π½ ΡΠ΅ΡΠ΅Π· \Yii::$app.
ΠΠΎΠ½ΡΡΠΎΠ»Π»Π΅ΡΡ ΡΠΎΡΡΠΎΡΡ ΠΈΠ· Π΄Π΅ΠΉΡΡΠ²ΠΈΠΉ, ΠΊΠΎΡΠΎΡΡΠ΅ ΡΠ²Π»ΡΡΡΡΡ ΠΎΡΠ½ΠΎΠ²Π½ΡΠΌΠΈ Π±Π»ΠΎΠΊΠ°ΠΌΠΈ, ΠΊ ΠΊΠΎΡΠΎΡΡΠΌ ΠΌΠΎΠΆΠ΅Ρ ΠΎΠ±ΡΠ°ΡΠ°ΡΡΡΡ ΠΊΠΎΠ½Π΅ΡΠ½ΡΠΉ ΠΏΠΎΠ»ΡΠ·ΠΎΠ²Π°ΡΠ΅Π»Ρ ΠΈ Π·Π°ΠΏΡΠ°ΡΠΈΠ²Π°ΡΡ ΠΈΡΠΏΠΎΠ»Π½Π΅Π½ΠΈΠ΅ ΡΠΎΠ³ΠΎ ΠΈΠ»ΠΈ ΠΈΠ½ΠΎΠ³ΠΎ ΡΡΠ½ΠΊΡΠΈΠΎΠ½Π°Π»Π°. Π ΠΊΠΎΠ½ΡΡΠΎΠ»Π»Π΅ΡΠ΅ ΠΌΠΎΠΆΠ΅Ρ Π±ΡΡΡ ΠΎΠ΄Π½ΠΎ ΠΈΠ»ΠΈ Π½Π΅ΡΠΊΠΎΠ»ΡΠΊΠΎ Π΄Π΅ΠΉΡΡΠ²ΠΈΠΉ.
ΠΠΎΠ²Π΅Π΄Π΅Π½ΠΈΡ
Behavior - ΠΏΠΎΠ²Π΅Π΄Π΅Π½ΠΈΡ - ΠΏΠΎΠ·Π²ΠΎΠ»ΡΡΡ ΡΠ°ΡΡΠΈΡΠΈΡΡ ΡΡΡΠ΅ΡΡΠ²ΡΡΡΠΈΠ΅ ΠΊΠΎΠΌΠΏΠΎΠ½Π΅Π½ΡΡ, Π½Π΅ ΠΈΠ·ΠΌΠ΅Π½ΡΡ Π΄Π΅ΡΠ΅Π²ΠΎ Π½Π°ΡΠ»Π΅Π΄ΠΎΠ²Π°Π½ΠΈΡ https://www.yiiframework.com/doc/guide/2.0/ru/concept-behaviors
ΠΠΈΠ΄ΠΆΠ΅ΡΡ
ΠΠΎΠΌΠΏΠΎΠ½Π΅Π½ΡΡ
ΠΠΎΠ½ΡΠΈΠ³ΡΡΠ°ΡΠΈΡ
https://www.yiiframework.com/doc/guide/2.0/ru/concept-configurations
ΠΠ±ΡΠΈΠΉ ΡΠΎΡΠΌΠ°Ρ ΠΊΠΎΠ½ΡΠΈΠ³ΡΡΠ°ΡΠΈΠΉ:
[
    'class' => 'ClassName',
    'propertyName' => 'propertyValue',
    'on eventName' => $eventHandler,
    'as behaviorName' => $behaviorConfig,
]Π³Π΄Π΅: class - Π°Π±ΡΠΎΠ»ΡΡΠ½ΠΎΠ΅ ΠΈΠΌΡ ΠΊΠ»Π°ΡΡΠ° ΡΠΎΠ·Π΄Π°Π²Π°Π΅ΠΌΠΎΠ³ΠΎ ΠΎΠ±ΡΠ΅ΠΊΡΠ°
propertyName - ΠΏΠ΅ΡΠ²ΠΎΠ½Π°ΡΠ°Π»ΡΠ½ΡΠ΅ Π·Π½Π°ΡΠ΅Π½ΠΈΡ ΡΠ²ΠΎΠΉΡΡΠ² ΡΠΎΠ·Π΄Π°Π²Π°Π΅ΠΌΠΎΠ³ΠΎ ΠΎΠ±ΡΠ΅ΠΊΡΠ°
on eventName - ΡΠΊΠ°Π·ΡΠ²Π°ΡΡ Π½Π° ΡΠΎ, ΠΊΠ°ΠΊΠΈΠ΅ ΠΎΠ±ΡΠ°Π±ΠΎΡΡΠΈΠΊΠΈ Π΄ΠΎΠ»ΠΆΠ½Ρ Π±ΡΡΡ ΠΏΡΠΈΠΊΡΠ΅ΠΏΠ»Π΅Π½Ρ ΠΊ ΡΠΎΠ±ΡΡΠΈΡΠΌ ΠΎΠ±ΡΠ΅ΠΊΡΠ°. as behaviorName - ΡΠΊΠ°Π·ΡΠ²Π°ΡΡ Π½Π° ΡΠΎ, ΠΊΠ°ΠΊΠΈΠ΅ ΠΏΠΎΠ²Π΅Π΄Π΅Π½ΠΈΡ Π΄ΠΎΠ»ΠΆΠ½Ρ Π±ΡΡΡ Π²Π½Π΅Π΄ΡΠ΅Π½Ρ Π² ΠΎΠ±ΡΠ΅ΠΊΡ. ΠΠ±ΡΠ°ΡΠΈΡΠ΅ Π²Π½ΠΈΠΌΠ°Π½ΠΈΠ΅, ΡΡΠΎ ΠΊΠ»ΡΡΠΈ ΠΌΠ°ΡΡΠΈΠ²Π° Π½Π°ΡΠΈΠ½Π°ΡΡΡΡ Ρ as ; Π° $behaviorConfig ΠΏΡΠ΅Π΄ΡΡΠ°Π²Π»ΡΠ΅Ρ ΡΠΎΠ±ΠΎΠΉ ΠΊΠΎΠ½ΡΠΈΠ³ΡΡΠ°ΡΠΈΡ Π΄Π»Ρ ΡΠΎΠ·Π΄Π°Π½ΠΈΡ ΠΏΠΎΠ²Π΅Π΄Π΅Π½ΠΈΡ, ΠΏΠΎΡ
ΠΎΠΆΡΡ Π½Π° Π²ΡΠ΅ ΠΎΡΡΠ°Π»ΡΠ½ΡΠ΅ ΠΊΠΎΠ½ΡΠΈΠ³ΡΡΠ°ΡΠΈΠΈ.
ΠΡΠΈΠΌΠ΅Ρ ΠΊΠΎΠ½ΡΠΈΠ³ΡΡΠ°ΡΠΈΠΈ ΠΏΡΠΈΠ»ΠΎΠΆΠ΅Π½ΠΈΡ
ΠΠΎΠ½ΡΠΈΠ³ΡΡΠ°ΡΠΈΡ ΠΏΡΠΈΠ»ΠΎΠΆΠ΅Π½ΠΈΡ, ΠΏΠΎΠΆΠ°Π»ΡΠΉ, ΡΠ°ΠΌΠ°Ρ ΡΠ»ΠΎΠΆΠ½Π°Ρ ΠΈΠ· ΠΈΡΠΏΠΎΠ»ΡΠ·ΡΠ΅ΠΌΡΡ Π² ΡΡΠ΅ΠΉΠΌΠ²ΠΎΡΠΊΠ΅. ΠΡΠΈΡΠΈΠ½Π° Π² ΡΠΎΠΌ, ΡΡΠΎ ΠΊΠ»Π°ΡΡ application ΡΠΎΠ΄Π΅ΡΠΆΠΈΡ Π±ΠΎΠ»ΡΡΠΎΠ΅ ΠΊΠΎΠ»ΠΈΡΠ΅ΡΡΠ²ΠΎ ΠΊΠΎΠ½ΡΠΈΠ³ΡΡΠΈΡΡΠ΅ΠΌΡΡ ΡΠ²ΠΎΠΉΡΡΠ² ΠΈ ΡΠΎΠ±ΡΡΠΈΠΉ. ΠΠΎΠ»Π΅Π΅ ΡΠΎΠ³ΠΎ, ΡΠ²ΠΎΠΉΡΡΠ²ΠΎ ΠΏΡΠΈΠ»ΠΎΠΆΠ΅Π½ΠΈΡ components ΠΌΠΎΠΆΠ΅Ρ ΠΏΡΠΈΠ½ΠΈΠΌΠ°ΡΡ ΠΌΠ°ΡΡΠΈΠ² Ρ ΠΊΠΎΠ½ΡΠΈΠ³ΡΡΠ°ΡΠΈΠ΅ΠΉ Π΄Π»Ρ ΡΠΎΠ·Π΄Π°Π½ΠΈΡ ΠΊΠΎΠΌΠΏΠΎΠ½Π΅Π½ΡΠΎΠ², ΡΠ΅Π³ΠΈΡΡΡΠΈΡΡΠ΅ΠΌΡΡ Π½Π° ΡΡΠΎΠ²Π½Π΅ ΠΏΡΠΈΠ»ΠΎΠΆΠ΅Π½ΠΈΡ.
$config = [
    'id' => 'basic',
    'basePath' => dirname(__DIR__),
    'extensions' => require __DIR__ . '/../vendor/yiisoft/extensions.php',
    'components' => [
        'cache' => [
            'class' => 'yii\caching\FileCache',
        ],
        'mailer' => [
            'class' => 'yii\swiftmailer\Mailer',
        ],
        'log' => [
            'class' => 'yii\log\Dispatcher',
            'traceLevel' => YII_DEBUG ? 3 : 0,
            'targets' => [
                [
                    'class' => 'yii\log\FileTarget',
                ],
            ],
        ],
        'db' => [
            'class' => 'yii\db\Connection',
            'dsn' => 'mysql:host=localhost;dbname=stay2',
            'username' => 'root',
            'password' => '',
            'charset' => 'utf8',
        ],
    ],
];ΠΠ»ΡΡ class Π² Π΄Π°Π½Π½ΠΎΠΉ ΠΊΠΎΠ½ΡΠΈΠ³ΡΡΠ°ΡΠΈΠΈ Π½Π΅ ΡΠΊΠ°Π·ΡΠ²Π°Π΅ΡΡΡ. ΠΡΠΈΡΠΈΠ½Π° Π² ΡΠΎΠΌ, ΡΡΠΎ ΠΊΠ»Π°ΡΡ Π²ΡΠ·ΡΠ²Π°Π΅ΡΡΡ ΠΏΠΎ ΠΏΠΎΠ»Π½ΠΎΠΌΡ ΠΈΠΌΠ΅Π½ΠΈ Π²ΠΎ Π²Ρ ΠΎΠ΄Π½ΠΎΠΌ ΡΠΊΡΠΈΠΏΡΠ΅:
(new yii\web\Application($config))->run();ΠΡΠΎ components
componentshttps://www.yiiframework.com/doc/guide/2.0/ru/structure-application-components ΠΠ°Π½Π½ΠΎΠ΅ ΡΠ²ΠΎΠΉΡΡΠ²ΠΎ ΡΠ²Π»ΡΠ΅ΡΡΡ Π½Π°ΠΈΠ±ΠΎΠ»Π΅Π΅ Π²Π°ΠΆΠ½ΡΠΌ. ΠΠ½ΠΎ ΠΏΠΎΠ·Π²ΠΎΠ»ΡΠ΅Ρ Π²Π°ΠΌ Π·Π°ΡΠ΅Π³ΠΈΡΡΡΠΈΡΠΎΠ²Π°ΡΡ ΡΠΏΠΈΡΠΎΠΊ ΠΈΠΌΠ΅Π½ΠΎΠ²Π°Π½Π½ΡΡ ΠΊΠΎΠΌΠΏΠΎΠ½Π΅Π½ΡΠΎΠ², Π½Π°Π·ΡΠ²Π°Π΅ΠΌΡΡ ΠΊΠΎΠΌΠΏΠΎΠ½Π΅Π½ΡΡ ΠΏΡΠΈΠ»ΠΎΠΆΠ΅Π½ΠΈΡ, ΠΊΠΎΡΠΎΡΡΠ΅ ΠΡ ΠΌΠΎΠΆΠ΅ΡΠ΅ ΠΈΡΠΏΠΎΠ»ΡΠ·ΠΎΠ²Π°ΡΡ Π² Π΄ΡΡΠ³ΠΈΡ ΠΌΠ΅ΡΡΠ°Ρ . ΠΠ°ΠΏΡΠΈΠΌΠ΅Ρ,
[
    'bootstrap' => [
        'cache',
    ],
    'components' => [
        'cache' => [
            'class' => 'yii\caching\FileCache',
        ],
        'user' => [
            'identityClass' => 'app\models\User',
            'enableAutoLogin' => true,
        ],
    ],
]ΠΠ°ΠΆΠ΄ΡΠΉ ΠΊΠΎΠΌΠΏΠΎΠ½Π΅Π½Ρ ΠΏΡΠΈΠ»ΠΎΠΆΠ΅Π½ΠΈΡ ΡΠΊΠ°Π·Π°Π½ ΠΌΠ°ΡΡΠΈΠ²ΠΎΠΌ Π² ΡΠΎΡΠΌΠ°ΡΠ΅ ΠΊΠ»ΡΡ-Π·Π½Π°ΡΠ΅Π½ΠΈΠ΅. ΠΠ»ΡΡ ΠΏΡΠ΅Π΄ΡΡΠ°Π²Π»ΡΠ΅Ρ ΡΠΎΠ±ΠΎΠΉ ID ΠΊΠΎΠΌΠΏΠΎΠ½Π΅Π½ΡΠ° ΠΏΡΠΈΠ»ΠΎΠΆΠ΅Π½ΠΈΡ, Π² ΡΠΎ Π²ΡΠ΅ΠΌΡ ΠΊΠ°ΠΊ Π·Π½Π°ΡΠ΅Π½ΠΈΠ΅ ΠΏΡΠ΅Π΄ΡΡΠ°Π²Π»ΡΠ΅Ρ ΡΠΎΠ±ΠΎΠΉ Π½Π°Π·Π²Π°Π½ΠΈΠ΅ ΠΊΠ»Π°ΡΡΠ° ΠΈΠ»ΠΈ ΠΊΠΎΠ½ΡΠΈΠ³ΡΡΠ°ΡΠΈΡ.
Π£ ΠΊΠ°ΠΆΠ΄ΠΎΠ³ΠΎ ΠΏΡΠΈΠ»ΠΎΠΆΠ΅Π½ΠΈΡ Π΅ΡΡΡ Π±Π°Π·ΠΎΠ²ΡΠ΅ ΠΊΠΎΠΌΠΏΠΎΠ½Π΅Π½ΡΡ
- assetManager: ΠΈΡΠΏΠΎΠ»ΡΠ·ΡΠ΅ΡΡΡ Π΄Π»Ρ ΡΠΏΡΠ°Π²Π»Π΅Π½ΠΈΡ ΠΈ ΠΎΠΏΡΠ±Π»ΠΈΠΊΠΎΠ²Π°Π½ΠΈΡ ΡΠ΅ΡΡΡΡΠΎΠ² ΠΏΡΠΈΠ»ΠΎΠΆΠ΅Π½ΠΈΡ. ΠΠΎΠ»Π΅Π΅ Π΄Π΅ΡΠ°Π»ΡΠ½Π°Ρ ΠΈΠ½ΡΠΎΡΠΌΠ°ΡΠΈΡ ΠΏΡΠ΅Π΄ΡΡΠ°Π²Π»Π΅Π½Π° Π² ΡΠ°Π·Π΄Π΅Π»Π΅ Π Π΅ΡΡΡΡΡ;
- db: ΠΏΡΠ΅Π΄ΡΡΠ°Π²Π»ΡΠ΅Ρ ΡΠΎΠ±ΠΎΠΉ ΡΠΎΠ΅Π΄ΠΈΠ½Π΅Π½ΠΈΠ΅ Ρ Π±Π°Π·ΠΎΠΉ Π΄Π°Π½Π½ΡΡ , ΡΠ΅ΡΠ΅Π· ΠΊΠΎΡΠΎΡΠΎΠ΅ Π²Ρ ΠΌΠΎΠΆΠ΅ΡΠ΅ Π²ΡΠΏΠΎΠ»Π½ΡΡΡ Π·Π°ΠΏΡΠΎΡΡ. ΠΠ±ΡΠ°ΡΠΈΡΠ΅ Π²Π½ΠΈΠΌΠ°Π½ΠΈΠ΅, ΡΡΠΎ ΠΊΠΎΠ³Π΄Π° Π²Ρ ΠΊΠΎΠ½ΡΠΈΠ³ΡΡΠΈΡΡΠ΅ΡΠ΅ Π΄Π°Π½Π½ΡΠΉ ΠΊΠΎΠΌΠΏΠΎΠ½Π΅Π½Ρ, Π²Ρ Π΄ΠΎΠ»ΠΆΠ½Ρ ΡΠΊΠ°Π·Π°ΡΡ ΠΊΠ»Π°ΡΡ ΠΊΠΎΠΌΠΏΠΎΠ½Π΅Π½ΡΠ° ΡΠ°ΠΊΠΆΠ΅ ΠΊΠ°ΠΊ ΠΈ ΠΎΡΡΠ°Π»ΡΠ½ΡΠ΅ Π½Π΅ΠΎΠ±Ρ ΠΎΠ΄ΠΈΠΌΡΠ΅ ΠΏΠ°ΡΠ°ΠΌΠ΅ΡΡΡ, ΡΠ°ΠΊΠΈΠ΅ ΠΊΠ°ΠΊ yii\db\Connection::$dsn. ΠΠΎΠ»Π΅Π΅ Π΄Π΅ΡΠ°Π»ΡΠ½Π°Ρ ΠΈΠ½ΡΠΎΡΠΌΠ°ΡΠΈΡ ΠΏΡΠ΅Π΄ΡΡΠ°Π²Π»Π΅Π½Π° Π² ΡΠ°Π·Π΄Π΅Π»Π΅ ΠΠ±ΡΠ΅ΠΊΡΡ Π΄ΠΎΡΡΡΠΏΠ° ΠΊ Π΄Π°Π½Π½ΡΠΌ (DAO);
- errorHandler: ΠΎΡΡΡΠ΅ΡΡΠ²Π»ΡΠ΅Ρ ΠΎΠ±ΡΠ°Π±ΠΎΡΠΊΡ PHP ΠΎΡΠΈΠ±ΠΎΠΊ ΠΈ ΠΈΡΠΊΠ»ΡΡΠ΅Π½ΠΈΠΉ. ΠΠΎΠ»Π΅Π΅ Π΄Π΅ΡΠ°Π»ΡΠ½Π°Ρ ΠΈΠ½ΡΠΎΡΠΌΠ°ΡΠΈΡ ΠΏΡΠ΅Π΄ΡΡΠ°Π²Π»Π΅Π½Π° Π² ΡΠ°Π·Π΄Π΅Π»Π΅ ΠΠ±ΡΠ°Π±ΠΎΡΠΊΠ° ΠΎΡΠΈΠ±ΠΎΠΊ;
- formatter: ΡΠΎΡΠΌΠ°ΡΠΈΡΡΠ΅Ρ Π΄Π°Π½Π½ΡΠ΅ Π΄Π»Ρ ΠΎΡΠΎΠ±ΡΠ°ΠΆΠ΅Π½ΠΈΡ ΠΈΡ ΠΊΠΎΠ½Π΅ΡΠ½ΠΎΠΌΡ ΠΏΠΎΠ»ΡΠ·ΠΎΠ²Π°ΡΠ΅Π»Ρ. ΠΠ°ΠΏΡΠΈΠΌΠ΅Ρ, ΡΠΈΡΠ»ΠΎ ΠΌΠΎΠΆΠ΅Ρ Π±ΡΡΡ ΠΎΡΠΎΠ±ΡΠ°ΠΆΠ΅Π½ΠΎ Ρ ΡΠ°Π·Π»ΠΈΡΠ½ΡΠΌΠΈ ΡΠ°Π·Π΄Π΅Π»ΠΈΡΠ΅Π»ΡΠΌΠΈ, Π΄Π°ΡΠ° ΠΌΠΎΠΆΠ΅Ρ Π±ΡΡΡ ΠΎΡΠΎΠ±ΡΠ°ΠΆΠ΅Π½Π° Π² ΡΠΎΡΠΌΠ°ΡΠ΅ long. ΠΠΎΠ»Π΅Π΅ Π΄Π΅ΡΠ°Π»ΡΠ½Π°Ρ ΠΈΠ½ΡΠΎΡΠΌΠ°ΡΠΈΡ ΠΏΡΠ΅Π΄ΡΡΠ°Π²Π»Π΅Π½Π° Π² ΡΠ°Π·Π΄Π΅Π»Π΅ Π€ΠΎΡΠΌΠ°ΡΠΈΡΠΎΠ²Π°Π½ΠΈΠ΅ Π΄Π°Π½Π½ΡΡ ;
- i18n: ΠΈΡΠΏΠΎΠ»ΡΠ·ΡΠ΅ΡΡΡ Π΄Π»Ρ ΠΏΠ΅ΡΠ΅Π²ΠΎΠ΄Π° ΡΠΎΠΎΠ±ΡΠ΅Π½ΠΈΠΉ ΠΈ ΡΠΎΡΠΌΠ°ΡΠΈΡΠΎΠ²Π°Π½ΠΈΡ. ΠΠΎΠ»Π΅Π΅ Π΄Π΅ΡΠ°Π»ΡΠ½Π°Ρ ΠΈΠ½ΡΠΎΡΠΌΠ°ΡΠΈΡ ΠΏΡΠ΅Π΄ΡΡΠ°Π²Π»Π΅Π½Π° Π² ΡΠ°Π·Π΄Π΅Π»Π΅ ΠΠ½ΡΠ΅ΡΠ½Π°ΡΠΈΠΎΠ½Π°Π»ΠΈΠ·Π°ΡΠΈΡ;
- log: ΠΎΠ±ΡΠ°Π±ΠΎΡΠΊΠ° ΠΈ ΠΌΠ°ΡΡΡΡΡΠΈΠ·Π°ΡΠΈΡ Π»ΠΎΠ³ΠΎΠ². ΠΠΎΠ»Π΅Π΅ Π΄Π΅ΡΠ°Π»ΡΠ½Π°Ρ ΠΈΠ½ΡΠΎΡΠΌΠ°ΡΠΈΡ ΠΏΡΠ΅Π΄ΡΡΠ°Π²Π»Π΅Π½Π° Π² ΡΠ°Π·Π΄Π΅Π»Π΅ ΠΠΎΠ³ΠΈΡΠΎΠ²Π°Π½ΠΈΠ΅;
- yii\swiftmailer\Mailer: ΠΏΡΠ΅Π΄ΠΎΡΡΠ°Π²Π»ΡΠ΅Ρ Π²ΠΎΠ·ΠΌΠΎΠΆΠ½ΠΎΡΡΠΈ Π΄Π»Ρ ΡΠΎΡΡΠ°Π²Π»Π΅Π½ΠΈΡ ΠΈ ΡΠ°ΡΡΡΠ»ΠΊΠΈ ΠΏΠΈΡΠ΅ΠΌ. ΠΠΎΠ»Π΅Π΅ Π΄Π΅ΡΠ°Π»ΡΠ½Π°Ρ ΠΈΠ½ΡΠΎΡΠΌΠ°ΡΠΈΡ ΠΏΡΠ΅Π΄ΡΡΠ°Π²Π»Π΅Π½Π° Π² ΡΠ°Π·Π΄Π΅Π»Π΅ ΠΡΠΏΡΠ°Π²ΠΊΠ° ΠΏΠΎΡΡΡ;
- response: ΠΏΡΠ΅Π΄ΡΡΠ°Π²Π»ΡΠ΅Ρ ΡΠΎΠ±ΠΎΠΉ Π΄Π°Π½Π½ΡΠ΅ ΠΎΡ ΡΠ΅ΡΠ²Π΅ΡΠ°, ΠΊΠΎΡΠΎΡΡΠ΅ Π±ΡΠ΄Π΅Ρ Π½Π°ΠΏΡΠ°Π²Π»Π΅Π½Ρ ΠΏΠΎΠ»ΡΠ·ΠΎΠ²Π°ΡΠ΅Π»Ρ. ΠΠΎΠ»Π΅Π΅ Π΄Π΅ΡΠ°Π»ΡΠ½Π°Ρ ΠΈΠ½ΡΠΎΡΠΌΠ°ΡΠΈΡ ΠΏΡΠ΅Π΄ΡΡΠ°Π²Π»Π΅Π½Π° Π² ΡΠ°Π·Π΄Π΅Π»Π΅ ΠΡΠ²Π΅ΡΡ;
- request: ΠΏΡΠ΅Π΄ΡΡΠ°Π²Π»ΡΠ΅Ρ ΡΠΎΠ±ΠΎΠΉ Π·Π°ΠΏΡΠΎΡ, ΠΏΠΎΠ»ΡΡΠ΅Π½Π½ΡΠΉ ΠΎΡ ΠΊΠΎΠ½Π΅ΡΠ½ΡΡ ΠΏΠΎΠ»ΡΠ·ΠΎΠ²Π°ΡΠ΅Π»Π΅ΠΉ. ΠΠΎΠ»Π΅Π΅ Π΄Π΅ΡΠ°Π»ΡΠ½Π°Ρ ΠΈΠ½ΡΠΎΡΠΌΠ°ΡΠΈΡ ΠΏΡΠ΅Π΄ΡΡΠ°Π²Π»Π΅Π½Π° Π² ΡΠ°Π·Π΄Π΅Π»Π΅ ΠΠ°ΠΏΡΠΎΡΡ;
- session: ΠΈΠ½ΡΠΎΡΠΌΠ°ΡΠΈΡ ΠΎ ΡΠ΅ΡΡΠΈΠΈ. ΠΠ°Π½Π½ΡΠΉ ΠΊΠΎΠΌΠΏΠΎΠ½Π΅Π½Ρ Π΄ΠΎΡΡΡΠΏΠ΅Π½ ΡΠΎΠ»ΡΠΊΠΎ Π² Π²Π΅Π± ΠΏΡΠΈΠ»ΠΎΠΆΠ΅Π½ΠΈΡΡ . ΠΠΎΠ»Π΅Π΅ Π΄Π΅ΡΠ°Π»ΡΠ½Π°Ρ ΠΈΠ½ΡΠΎΡΠΌΠ°ΡΠΈΡ ΠΏΡΠ΅Π΄ΡΡΠ°Π²Π»Π΅Π½Π° Π² ΡΠ°Π·Π΄Π΅Π»Π΅ Π‘Π΅ΡΡΠΈΠΈ ΠΈ ΠΊΡΠΊΠΈ;
- urlManager: ΠΈΡΠΏΠΎΠ»ΡΠ·ΡΠ΅ΡΡΡ Π΄Π»Ρ ΡΠ°Π·Π±ΠΎΡΠ° ΠΈ ΡΠΎΠ·Π΄Π°Π½ΠΈΡ URL. ΠΠΎΠ»Π΅Π΅ Π΄Π΅ΡΠ°Π»ΡΠ½Π°Ρ ΠΈΠ½ΡΠΎΡΠΌΠ°ΡΠΈΡ ΠΏΡΠ΅Π΄ΡΡΠ°Π²Π»Π΅Π½Π° Π² ΡΠ°Π·Π΄Π΅Π»Π΅ Π Π°Π·Π±ΠΎΡ ΠΈ Π³Π΅Π½Π΅ΡΠ°ΡΠΈΡ URL;
- user: ΠΏΡΠ΅Π΄ΡΡΠ°Π²Π»ΡΠ΅Ρ ΡΠΎΠ±ΠΎΠΉ ΠΈΠ½ΡΠΎΡΠΌΠ°ΡΠΈΡ Π°ΡΡΠ΅Π½ΡΠΈΡΠΈΡΠΈΡΠΎΠ²Π°Π½Π½ΠΎΠ³ΠΎ ΠΏΠΎΠ»ΡΠ·ΠΎΠ²Π°ΡΠ΅Π»Ρ. ΠΠ°Π½Π½ΡΠΉ ΠΊΠΎΠΌΠΏΠΎΠ½Π΅Π½Ρ Π΄ΠΎΡΡΡΠΏΠ΅Π½ ΡΠΎΠ»ΡΠΊΠΎ Π² Π²Π΅Π± ΠΏΡΠΈΠ»ΠΎΠΆΠ΅Π½ΠΈΡΡ . ΠΠΎΠ»Π΅Π΅ Π΄Π΅ΡΠ°Π»ΡΠ½Π°Ρ ΠΈΠ½ΡΠΎΡΠΌΠ°ΡΠΈΡ ΠΏΡΠ΅Π΄ΡΡΠ°Π²Π»Π΅Π½Π° Π² ΡΠ°Π·Π΄Π΅Π»Π΅ ΠΡΡΠ΅Π½ΡΠΈΡΠΈΠΊΠ°ΡΠΈΡ;
- view: ΠΈΡΠΏΠΎΠ»ΡΠ·ΡΠ΅ΡΡΡ Π΄Π»Ρ ΠΎΡΠΎΠ±ΡΠ°ΠΆΠ΅Π½ΠΈΡ ΠΏΡΠ΅Π΄ΡΡΠ°Π²Π»Π΅Π½ΠΈΠΉ. ΠΠΎΠ»Π΅Π΅ Π΄Π΅ΡΠ°Π»ΡΠ½Π°Ρ ΠΈΠ½ΡΠΎΡΠΌΠ°ΡΠΈΡ ΠΏΡΠ΅Π΄ΡΡΠ°Π²Π»Π΅Π½Π° Π² ΡΠ°Π·Π΄Π΅Π»Π΅ ΠΡΠ΅Π΄ΡΡΠ°Π²Π»Π΅Π½ΠΈΡ.
Last updated